Reimbursement
The reimagined OPD reimbursement claims workflow leveraging HCX protocol help us understand how claim requests can processed timely and efficiently. Increased provider network coverage, real time updates and approval of the OPD claims will enhance adoption and trust in the system for policyholder.
Link to the typical OPD reimbursement claims workflow.
OPD reimbursement claims
Coverage eligibility flow
Even in a reimbursement situation, an OPD service delivery and claims process could start with the beneficiary/policyholder checking their coverage eligibility using the BSP interface. This would serve as a pre-notification for the payer, and aid the beneficiary in obtaining the initial details regarding the coverage. The following diagram shows the steps and stakeholders involved in the coverage eligibility flow.

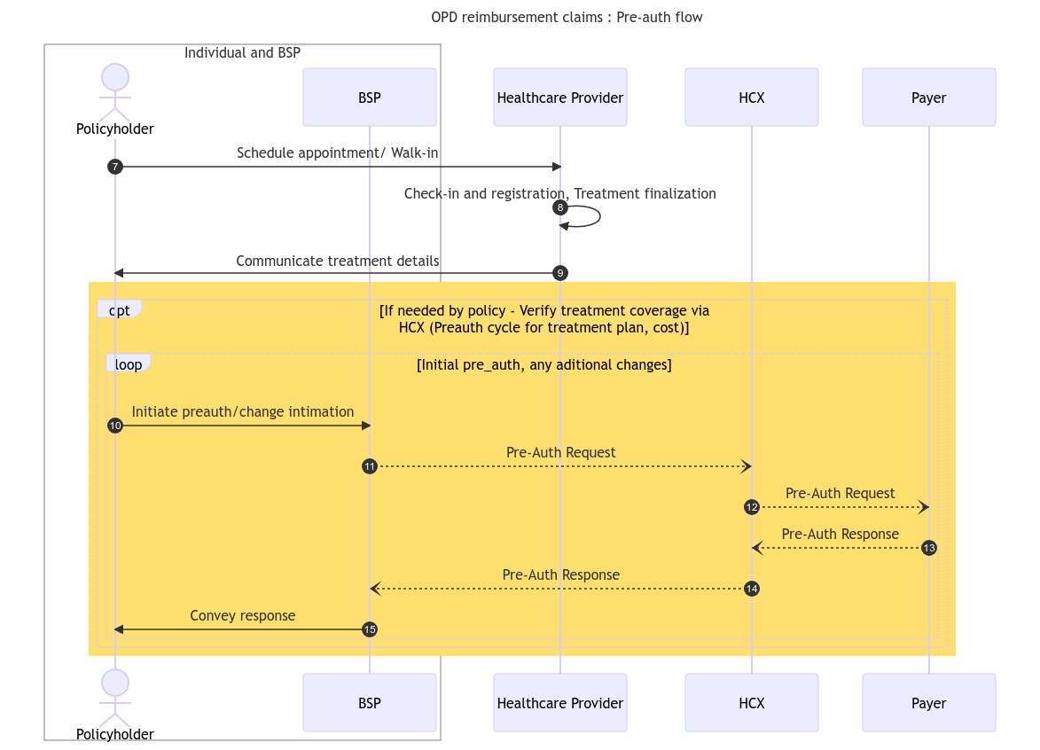
Pre-auth flow
After the coverage eligibility process, once the provider has decided on the services or treatment plan and the costs, the beneficiary could potentially send a preauthorisation to the payer. This could provide payers with an opportunity to assist the beneficiary with their treatment and expenses planning. The following diagram provides an overview of the steps and stakeholders involved in the pre-auth flow.

Claims flow
Once the services are provisioned and the beneficiary has completed payment, the Beneficiary/policyholder would initiate a reimbursement claim request with the payer through HCX, furnishing the necessary information for the claim adjudication. The beneficiary would use a BSP app to start the claim. Before processing a claim, the Payer would seek consent from the beneficiary to ensure claim authenticity. The following diagram describes the steps and stakeholders involved in the claims flow through HCX.

The next section details the important implementation considerations for OPD health claims.
Last updated
Was this helpful?